In diesem Beitrag erklären wir Ihnen wie Sie im DYNAREX eine manuelle Kalkulation erstellen können.
Sollte ein Fahrzeug nicht über DAT kalkulierbar sein, können Sie neben einer Phantomkalkulation (die passende Anleitung dazu finden Sie HIER) auch eine manuelle Kalkulation erstellen.
Voraussetzung:
- es wurde kein Referenz-Fzg gewählt
- es wurden alle Datenfelder (Fahrzeugart, Hersteller, Haupttyp u. Untertyp) ausgefüllt
- die kompletten Lohnfaktoren werden in DYNAREX erfasst
Vorgehensweise:
- wechseln Sie in die Seite Fahrzeug
- im Bereich Identifikation (DAT) aktivieren Sie das Häkchen Manuell (1)
- erfassen Sie ggf. die Erstzulassung, letzte Zulassung (2), VIN (3), KBA (4) und die Fahrzeugart, Hersteller, Haupttyp, Untertyp und schließen Sie die Identifikation ab (5)
- ebenso kann die Ausstattung erfasst werden (6)

- erfassen Sie die weiteren Daten
- wechseln Sie in die Seite Kalkulation
- erfassen Sie folgende Pflichtangaben
- Lohnfaktoren (1)
- Lackart (2)
- Lacklohn (3)
- starten Sie die MANUELLE KALKULATION (4)

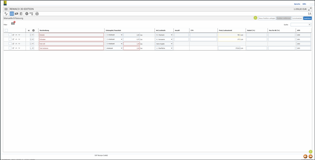
Im DAT können Sie im 1. Fenster die Fahrzeugdaten noch anpassen und anschließend beliebig viele Positionen manuell vorgeben (1).
Wenn Sie fertig sind, beenden Sie Erfassung wie gewohnt recht unten (2).

Im DYNAREX werden die Daten übernommen und der gewohnte Kalkulationsreport erzeugt.

Weitere Tutorials finden Sie HIER in unserem YouTube-Kanal.